AKI Prediction in Septic Shock
Predicting Acute Kidney Injury stages in ICU patients with septic shock using Decision Trees, XGBoost, and SHAP explainability on the AmsterdamUMC database.
Overview
Group project at Vrije Universiteit Amsterdam (M.Sc. AI) developing a predictive model for Acute Kidney Injury (AKI) in patients with septic shock. Approximately two-thirds of septic shock patients develop AKI, often before arriving at the emergency department. Early prediction enables timely interventions like adjusting treatments or initiating renal support.
Research question: Which septic shock patients are at risk of developing a specific stage of AKI (stages 0-3) within the next 12 hours of ICU admission?
Data
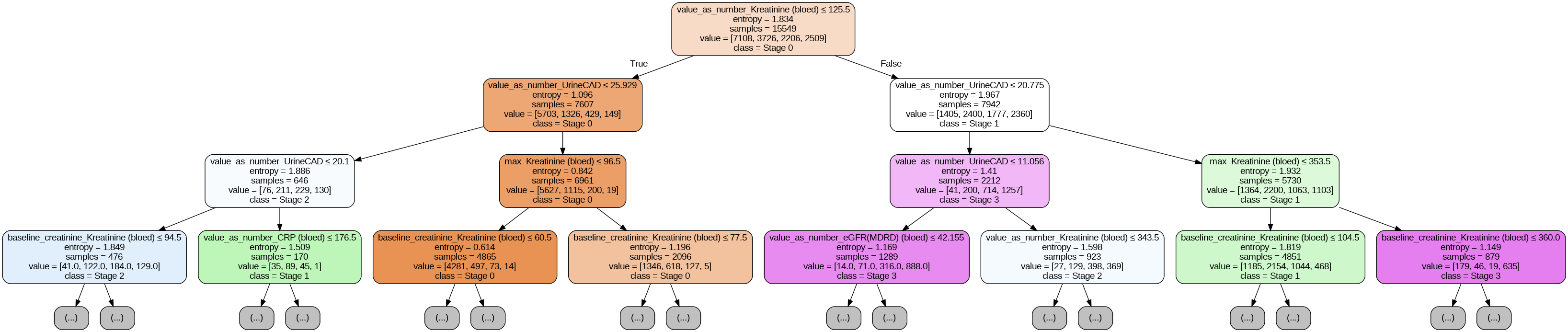
Used the AmsterdamUMC database (UMCdb) — 23,106 ICU admissions of 20,109 adult patients recorded between 2003-2016, containing nearly 1.0 billion clinical observations and 5.0 million medication records. Features included vital signs, lab values (creatinine, urine output, eGFR), and demographics.
Approach
- Expanding window training: The training set grows incrementally from 48 hours of ICU data, with the test set being the subsequent 12-hour window. This aligns with the temporal nature of clinical decision-making.
- Decision Tree Classifier: Transparent, interpretable model for clinical trust
- XGBoost: Gradient boosting model as a high-performance approach
- SHAP explainability: Beeswarm plots and feature importance analysis to interpret model predictions for clinical staff
- Uncertainty quantification: Confidence estimates on predictions
Key Findings
- Urine output (CAD), baseline creatinine, and creatinine were consistently the most predictive features across all time windows (60-96 hours)
- Feature importance remained stable over time, reinforcing clinical domain knowledge
- XGBoost outperformed Decision Trees on overall metrics


Technologies
Python, XGBoost, Decision Trees, SHAP, Pandas, scikit-learn, AmsterdamUMC database